SIMULATION AND EVALUATION OF BUSINESS PROCESSES


To justify your decision-making in Business Process Reengineering, you should want to Support for making these decisions may be found using
GRADE Simulator
which supports .
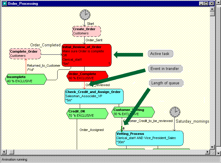
Simulation steps (shown for Order Processing example):

Enhancement of the business process model with obvious quantitative data
  • adding timers to external tasks representing workload generators of a business system
  • specifying duration of tasks, event transfer times, etc.
  • specifying branch probabilities in decision tasks

  • specifying availability hours of performers

Checking the syntactical correctness of a model (via GRADE Syntax Analyzer)
Setting simulation options
  • simulation session length
  • breakpoints and single-stepping features
  • values to be watched dynamically
  • selecting statistics items to be gathered automatically
    etc.

Animation of the model (to understand its dynamics in general)

Running the model in various modes and observing its dynamics in depth

Reviewing the automatically gathered statistics on
  • tasks dynamics, duration and cost
  • event queueing and delays
  • performer utilization
    etc.
    • as charts

    • as tables

Evaluation of the simulation results - the guide to reengineering decisions
The very long queue of event Customer_Credit_to_be_reviewed at task Vetting_Process shows that order processing must be reorganized:
  • either the Vice_President_Sales has to perform vetting several times per week
  • or the vetting might be better supported by an Information System to reduce delays

These suggestions could not so easy be deduced from just viewing the business process.